source insight是一款适合编程人员使用的C/C++或Java等程序语言的编辑器,source insight乱码解决功能支持自动检测和转换文件编码,帮助用户快速识别并修复乱码问题,确保代码的可读性和可维护性,解决乱码后,用户可以更准确地编辑和调试代码,减少因字符显示问题带来的误解和错误。
source insight乱码解决方法如下:
1、启动软件,随后把目标代码文件导入工程,以便后续查看与编辑。
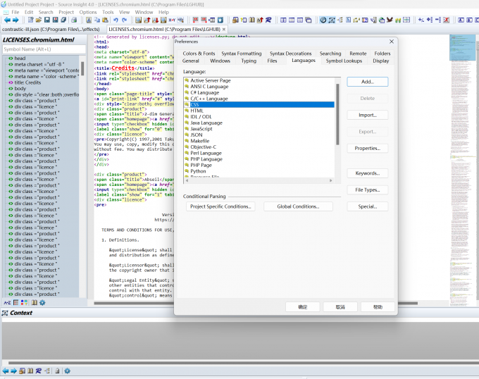
2、于顶部菜单栏选择【Options】→【Preferences】,进入全局参数配置窗口。
3、在弹出的对话框里,切换到【Languages】标签页,此处可设定源码的解析语言,软件内置 C、C++、ASM 等多种语法支持。
4、在语言列表中勾选含中文支持的编码方式,如“Chinese”或“UTF-8”,确认后保存并重新启动程序,使新配置生效。
5、完成上述设置后,Source Insight 便能正常解析并呈现中文字符,源代码中的中文注释或字符串将不再乱码,阅读体验显著提升。
通过解决source insight乱码问题,用户可以确保代码文件在不同编码环境下正确显示,避免因编码不一致导致的字符显示错误;source insight统一的编码设置有助于团队协作,确保所有成员在相同的环境下查看和编辑代码,提升整体开发效率和代码质量。



