vs2010是微软公司开发的一个功能强大的开发平台,vs2010生成exe功能提供多种编译选项和优化设置,确保生成的文件高效、稳定;开发者可以将编写好的代码快速转化为独立的可执行文件,方便程序的部署和分发,生成exe过程简单快捷。
vs2010生成exe教程如下:
1、安装插件:先安装 Microsoft Visual Studio Installer Projects 2026 扩展插件。
2、生成64位exe:以qt记事本为例,在VS生成64位exe后,打开qt5.14.2的MinGW终端输入命令生成带dll库文件。
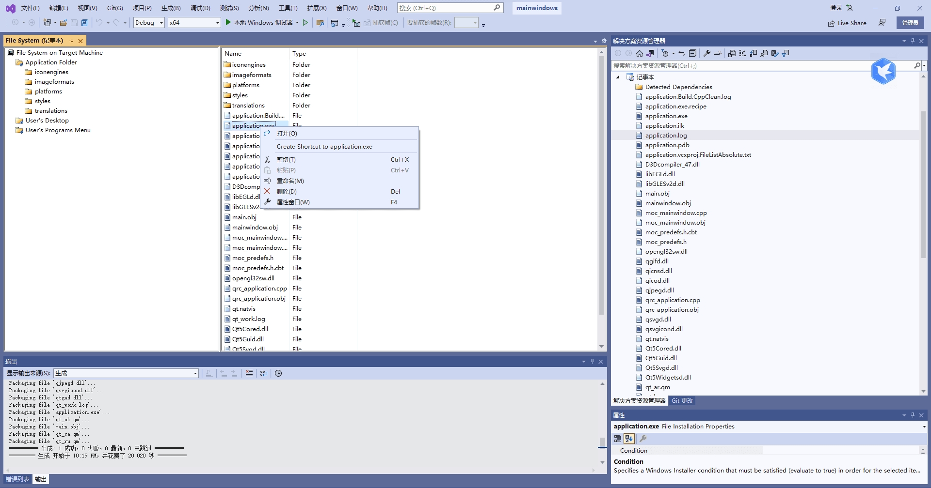
3、添加Setup Project:右键解决方案,点击“添加”->“新建项目”,搜索“Setup Project”模板添加记事本项目;右击项目下的“Application Folder”,选择“添加”->“文件”,将xx.exe所在目录下全部文件添加进去,若有下划波浪线的文件必须删除。
4、创建桌面图标:右击xx.exe,选择“Create Shortcut to xx.exe”创建快捷方式;将快捷方式图标移动到“User’s Desktop”,右击快捷方式,选择“属性”窗口,在属性栏更改名称和ico图标。
5、设置项目属性:单击记事本项目,显示记事本属性,更改作者、公司等信息,重点选择安装平台(Target Platform),确保选择正确的64位或32位。
6、生成安装文件:右击记事本项目,通过“view”定义安装界面,设置好后,右击项目选择“生成”,在记事本目录生成exe和msi文件;可用MSI to EXE Compiller合并msi与exe,得到最终的发布产品exe文件;也可用第三方软件Setup factory直接打包成exe,无需扩展插件。
通过vs2010生成exe功能,开发者能够将源代码高效编译为独立的可执行程序,便于程序的发布和分发;vs2010还支持生成不同配置的exe文件,如调试版和发布版,适应不同使用场景,可以在编译过程中发现潜在问题,提升生成exe文件的可靠性。





