在软件开发的世界里,Visual Studio 2010作为一款强大的集成开发环境(IDE),深受广大程序员的喜爱,尤其对于C++和.NET项目而言。当你完成了一个精心设计的程序后,将源代码编译成一个可独立运行的.exe文件,是将创意转化为实际应用的关键一步。本文将引导您深入了解如何在Visual Studio 2010中,顺利地将您的项目编译生成一个可以在windows系统上直接运行的.exe文件。无论你是初学者还是寻求复习的老手,接下来的内容都将为你提供清晰、实用的指导,确保你能够成功地将你的辛勤工作转化为可以直接与用户交互的成果。我们将从设置项目属性、编译选项,到最终生成可执行文件的每一个细节逐一讲解,让你的编程之旅更加顺畅。
vs2010是微软旗下的一款开发工具,很多用户在使用软件的时候,想要生成exe,但是不知道具体如何操作。这里为大家带来详细的介绍,想了解的小伙伴快一起来看看吧!
vs2010生成exe教程1、安装插件:先安装MicrosoftVisualStudioInstallerprojects2026扩展插件。
2、生成64位exe:以qt记事本为例,在VS生成64位exe后,打开qt5.14.2的MinGW终端输入命令生成带dll库文件。
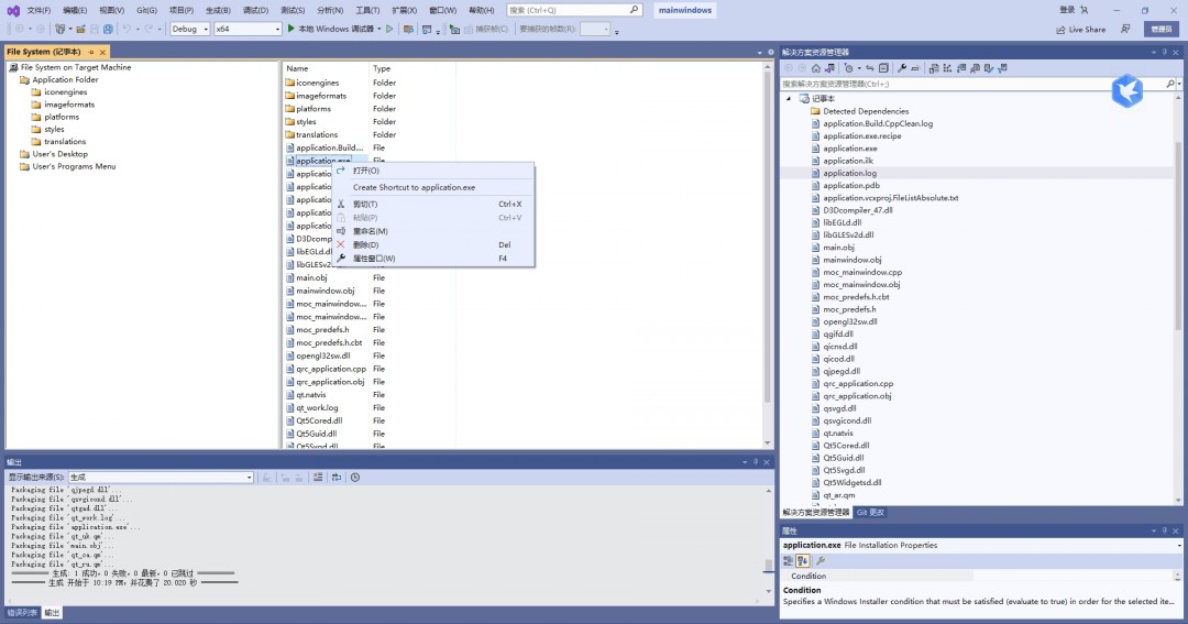
3、添加SetupProject:右键解决方案,点击“添加”->“新建项目”,搜索“SetupProject”模板添加记事本项目;右击项目下的“ApplicationFolder”,选择“添加”->“文件”,将xx.exe所在目录下全部文件添加进去,若有下划波浪线的文件必须删除。
4、创建桌面图标:右击xx.exe,选择“CreateShortcuttoxx.exe”创建快捷方式;将快捷方式图标移动到“User’sDesktop”,右击快捷方式,选择“属性”窗口,在属性栏更改名称和ico图标。
5、设置项目属性:单击记事本项目,显示记事本属性,更改作者、公司等信息,重点选择安装平台(TargetPlatform),确保选择正确的64位或32位。
6、生成安装文件:右击记事本项目,通过“view”定义安装界面,设置好后,右击项目选择“生成”,在记事本目录生成exe和msi文件;可用MSItoEXECompiller合并msi与exe,得到最终的发布产品exe文件;也可用第三方软件Setupfactory直接打包成exe,无需扩展插件。
通过vs2010生成exe功能,开发者能够将源代码高效编译为独立的可执行程序,便于程序的发布和分发;vs2010还支持生成不同配置的exe文件,如调试版和发布版,适应不同使用场景,可以在编译过程中发现潜在问题,提升生成exe文件的可靠性。





